Нэвтрэх
  • Тарифууд
  • Дэмжлэг

  • Сэдвийг өөрчлөх

Translate not found: free trial for 14 days
Одоо эхэл, дараа нь төлөвлөгөө сонго.

Translate not found: no credit card required no obligation no risk
Баг 3
69.90
Үнэгүй
сар бүр
  • 10 оролцогчид
  • 10 Translate not found: projects3
  • 10 Translate not found: gb Translate not found: per_team
  • Translate not found: roles_and_chats
  • Translate not found: ai-services
  • Translate not found: integra
Translate not found: free trial for 14 days
Одоо эхэл, дараа нь төлөвлөгөө сонго.
Translate not found: no credit card required no obligation no risk
Баг 3
69.90
Үнэгүй
сар бүр
  • 10 оролцогчид
  • 10 Translate not found: projects3
  • 10 Translate not found: gb
  • Translate not found: roles_and_chats
  • Translate not found: ai-services
  • Translate not found: integra
Translate not found: ai_
CRM
Translate not found: services_for_business

Бүх зүйл ажлынхаа төлөө. Translate not found: together

Translate not found: projects_people_knowledge_and_much_more_a_platform_that_makes_things_easier

Эхлэх
Бүтээгдэхүүнүүд

Translate not found: set_up_your_workspace ажлын орчин

Translate not found: from_workflow_tools_to_connections_and_beyond_theres_much_more_to_explore

Ганттын хүснэгтүүд

Translate not found: the_gantt_chart_clearly_shows_the_project_plan

Тавцангууд

Translate not found: interactive_online_whiteboard_for_teamwork_

Канбан

Translate not found: visualize_the_workflow

Хийх зүйлсийн жагсаалт

Translate not found: all_tasks_are_in_front_of_your_eyes_add

Календарь

Translate not found: projects_tasks_and_events_in_one_overview

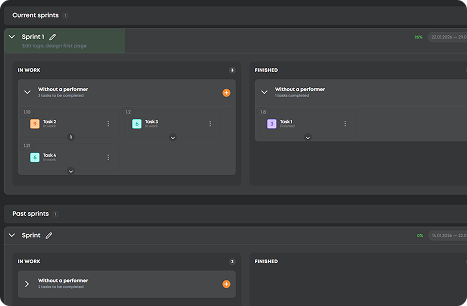
Translate not found: sprints

Translate not found: flexible_planning_without_progress_in_real_time

CRM

Translate not found: set_up_a_crm_structur

  • Тодорхой төлөвлөлт Ганттын хүснэгтүүд
    Translate not found: schedule_adjust_and_track_relations_to_ensure_that_projects_stay_on_time_
  • Ажил зохион байгуулах Тавцангууд
    Translate not found: structure_projects_monitor_progress_and_keep_everything_under_control
  • Translate not found: visualize_workflows Канбан
    Translate not found: flexible_boards_where_tasks_flow_priorities_stand_out_and_progress_stays_visible
  • Бүх даалгаварыг барьж авах Хийх зүйлсийн жагсаалт
    Түргэн тэмдэглэлээс том зорилтууд хүртэл, бүх ажил нэг газарт бууж, гүйцэтгэгддэг.
  • Цагт анхаарал хандуулцгаая Календарь
    Төлөвлөгөө, хуваарийг гаргаж, хугацаа, уулзалтуудыг зохицуулж, бүх зүйлийг синхронд байлгах.
  • Translate not found: focus_on_tasks Translate not found: sprints
    Translate not found: keep_the_team_focused_more_r_speed
  • Translate not found: work_anywhere CRM
    Translate not found: one_space_to_post_projects_connect_with_talent_and_build_results_together
  • Тодорхой төлөвлөлт

    Ганттын хүснэгтүүд

    Translate not found: schedule_adjust_and_track_relations_to_ensure_that_projects_stay_on_time_
    Translate not found: learn_more
  • Ажил зохион байгуулах

    Тавцангууд

    Translate not found: structure_projects_monitor_progress_and_keep_everything_under_control
    Translate not found: learn_more
  • Translate not found: visualize_workflows

    Канбан

    Translate not found: flexible_boards_where_tasks_flow_priorities_stand_out_and_progress_stays_visible
    Translate not found: learn_more
  • Бүх даалгаварыг барьж авах

    Хийх зүйлсийн жагсаалт

    Түргэн тэмдэглэлээс том зорилтууд хүртэл, бүх ажил нэг газарт бууж, гүйцэтгэгддэг.
    Translate not found: learn_more
  • Цагт анхаарал хандуулцгаая

    Календарь

    Төлөвлөгөө, хуваарийг гаргаж, хугацаа, уулзалтуудыг зохицуулж, бүх зүйлийг синхронд байлгах.
    Translate not found: learn_more
  • Translate not found: focus_on_tasks

    Translate not found: sprints

    Translate not found: flexible_planning_without_progress_in_real_time
    Translate not found: learn_more
  • Translate not found: work_anywhere

    CRM

    Translate not found: one_space_to_post_projects_connect_with_talent_and_build_results_together
    Translate not found: learn_more

Translate not found: unite_projects_teams_and_talents_on_platform_built_for_successful_work_all_the_gears_of_your_projects_spinning_in_one_place_together

Одоо туршаарай
  • Канбан
  • Тавцангууд
  • Ганттын хүснэгтүүд
  • Translate not found: sprints
  • Translate not found: documents
  • Таблицууд
  • Календарь
  • Тайлангууд
  • Translate not found: wikis
  • CRM
  • Translate not found: ai_
Бүтээгдэхүүн

Translate not found: your_command_center_for_effective_work Translate not found: effective_work

Translate not found: workspace_full_of_smart_moves_turn_small_sparks_into_big_projects

Бүх зүйл нэг дор төсөл хөдөлгүүр

Translate not found: plan_track_and_adjust_projects_without_switching_apps_ensuring_smoother_workflows
Одоо бүртгүүлнэ үү
Нөлөөтэй байдал

Translate not found: all_your_projects_under_one_roof

Төлөвлөлтөөс ажилтан авах хүртэл
Үнэгүй эхлүүлэх
Translate not found: chat_share_files_and_coordinate_across_teams_keep_all_discussions_files_and_updates_in_one_place

Translate not found: hire_smart_work_smooth

Translate not found: instantly_find_and_assign_tasks_to_skilled_freelancers_ensuring_projects_move_forward_efficiently_while_maintaining_quality
Translate not found: plan1
Translate not found: track
Translate not found: deliver
Тодруулга

Translate not found: got_questionsБид чамайг дэмжиж байна.

Translate not found: our_mission_is_to_make_work_effortless_and_that_includes_guidance_for_closer_look_at_every_detail_check_out_our_full_faq_section_read_more_answers_
ZIO хэрхэн бусадтай ялгаатай вэ?
Translate not found: zio_is_a_single_platform_combined_crm
Translate not found: who_is_zio_built_for__individuals_teams_or_companies
Translate not found: zio_is_designed_for_teams_and_entrepreneurs
ZIO-ийн үнэ хэд вэ?
Translate not found: zio_offers_8_personalized_pricing_plans_for_different_types_of_teams_from_19__to_495___choose_your_perfect_fit_learn_more_about_it_in_tariffs___tab Translate not found: tariffs_
Би ZIO-г үнэгүй ашиглаж болох уу?
Мэдээж! Хэрэв та ZIO ажлын орчинд багтай хамт ажиллах шаардлагагүй бол та ямар ч зүйл худалдаж авах шаардлагагүй, гэхдээ хэрэв та ажиллах бол — эхлээд манай үнэгүй төлөвлөлтөөр оролдоод, дараа нь таны хэрэгцээ өсөх тусам хаана ч шинэчилж болно.
Translate not found: how_do_for_business
Translate not found: just_create_crm_will_work
ZIO дээр ямар төлбөрийн сонголтууд байдаг вэ?
Translate not found: zio_offers_secure_online_payments_with_multiple_options_you_can_pay_in_usd_or_rub_depending_on_your_preferences_and_all_transactions_are_processed_safely_within_the_platform
ZIO дээр төслүүд ба төлбөрүүдийг удирдах нь аюулгүй юу?
Мэдээж! ZIO нь таны өгөгдөл болон гүйлгээг хамгаалахын тулд салбарын стандарт аюулгүй байдлын арга хэмжээг ашигладаг, ингэснээр та санаа зоволтгүйгээр ажилдаа анхаарал хандуулж болно.